Diskussion:Freifunk Hamburg/Website Relaunch
Freifunk Hamburg / Website-Relaunch
Monic: Bitte schreibt Eure Anmerkungen und Fragen neben bzw. unter die Wireframes.
- Theme: http://themes.simplethemes.com/skeleton/ sieht gut aus, allerdings finde ich vor allem wichtig, dass die Webseite ein Wiki bleibt, da sich im Freifunk Projekt ständig neue Informationen ansammeln.
Also, wenn Wordpress, dann nur mit einem gut funktionierendem Wordpress-Wiki-Plugin
Monic: Also das Wiki bleibt unabhängig von dem Blog/Webseite bestehen! Es war aber ein Blog für die Öffentlichkeitsarbeit gewünscht, um einfach Artikel und ein paar Seiten zu veröffentlichen. Die Webseite richtet sich an Interessierte und Einsteiger ... im Wiki stehen nach wie vor die Details und der Techtalk :)
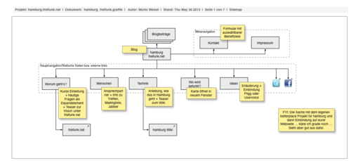
Sitemap


Rubo77: Wir müssen vor allem überlegen, was die Haupt-Zielgruppe an Besuchern ist. Ich würde sagen: die Seite sollte so optimiert werden, dass Besucher sich angesprochen fühlen mitzumachen und sofort sehen, dass dies *ganz einfach* ist.
Ein paar Punkte die Fehlen oder umbenannt werden sollten:
Was ist Freifunk
Statt "Worum geht's"
Monic: Kann ich jetzt umnennen ... oder Euer Admin jederzeit. @sliker.one: Wie wollen wir uns am besten auf eine "Benamsung" einigen?
Könnte mir auch vorstellen:
Hauptnavi: Neuigkeiten | Was ist Freifunk | Ansprechpartner | Anleitung | Karte | Neue Ideen
Metanai: Häufige Fragen | Kontakt | Impressum
Chat:
Da man eigentlich nur erfolgreich am Projekt teilnehmen kann, wenn man sich mit anderen austauscht, sollten wir den IRC-Webchat in einen zentralen Punkt der Seite integrieren. Vielleicht sogar immer sichtbar mit Live-Ticker?
Monic: Das hatten wir bereits andiskutiert ... und für eine zweite Phase gedacht, da das vom Prozess und Inhalten noch nicht ganz klar war.
Download:
Den ersten Bereich, den jemand suchen würde wäre also Download statt Technik.
Monic: Download finde ich nicht so geeignet, in den Wirefeframes hatte ich es dann "Wie funktioniert's?" genannt. Ich vermute, nicht jeder weiß, das man sich ne Firmware runterladen muss ... ect.
Karte:
Wo wird gefunkt würde ich einfach "Karte" nennen.
s. oben ... Können gerne die Punkte expliziter nennen.
FAQ:
Ev. wäre ein Frage-Antwort-Bereich ala StackExchange angebracht? siehe http://freifunk.discovibration.de/qa/
Monic: Den gibt es unter "Was ist Freifunk" und "Wie funktioniert es" Aber ich würde den dann in der Metanavigation noch mal als Sammelpunkt einfügen.
Suche:
Es gibt zwei Arten von Internetnutzern:
- die einen lesen sich die Navigationspunkte durch und wählen die Seite, die sie denken, da finden sie was
- die anderen benutzen immer sofort als erstes die *Suche*.
Die Suche sollte also immer oben rechts zu sehen sein und gute Ergebnisse liefern (Beispiele: Wikipedia funktioniert gut; das Wiki in Lübeck funktioniert nicht richtig)
Monic: Eine Suche ist rechts auf der Startseite vorgesehen ... könnte auch in den anderen Seiten dort auftauchen.
Neues im Wiki
Die Seite letzte Änderungen des Hamburger Wikis benutze ich ständig, ich weiß nicht ob ich da ein Spezialfall bin? ;)
Monic: s.o. Wiki ist unabhängig davon ... nur eben für Neulinge erschlagend :)
Man könnte als Übergangslösung vielleicht wirklich den FB-Button drin lassen, aber als akzeptablere Alternative sollten wir vielleicht besser Diaspora verlinken
Monic: Ihr habt eine FB Seite, soll die geschlossen werden? Von mir aus kommt Diaspora dazu ... also wenn da was los ist?
Mchai: Nein die FB Seite wird nicht geschlossen, sie erreicht viele Menschen - vor allem die "weniger" technischen.
--Rubo77 ---- http://www.spacetrace.de 06:32, 2. Jun. 2013 (CEST)
Blog

Worum gehts

Menschen

Technik

Karte

Die Karte sollte wenn's geht nicht im neuen Fenster aufgehen.
Man könnte aer einen Button einbauen um Sie im neuen Fenster zu öffnen, falls man nur einen so kleinen Bildschirm hat.
Ideen
